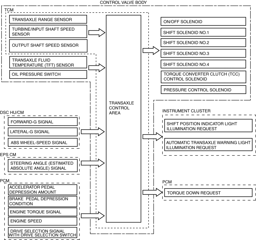
The TCM implements auto shift control according to the vehicle speed and accelerator pedal depression amount while in D position.
When the vehicle is stopped with the selector lever is in the D position and the brake pedal depressed, the neutral idle control is performed which internally controls the automatic transaxle to be in the neutral condition while the selector lever is in the D position. When the brake pedal is being released, the clutch is engaged immediately and the automatic transaxle returns to the normal D position condition.
When SPORT mode is selected using the drive selection switch, a lower gear relative to normal mode is selected, and control is performed so that a higher operating force can be assured. (with drive selection switch)
When implementing the automatic shift control, the TCM determines the driving conditions based on each input signal and selects the drive mode appropriate to the driving conditions. In addition, information such as torque and gear changes is exchanged via PCM and CAN communication and control is performed so as to achieve optimum drive force according to the driving scenario.
If a D position signal is input and an M position signal is not input, the TCM implements auto shift control.
For the auto shift control, NORMAL mode is usually selected, however it automatically switches to driving mode depending on the driving conditions. (without drive selection switch)
AAS (Active Adaptive Shift) mode: Automatically controls the optimum shift point according to the road conditions and the driver operation.
High ATF temperature mode: When the ATF temperature rises to a high temperature, the engine torque is restricted so that the increase in ATF temperature is suppressed to protect the transaxle.
Normal mode and SPORT mode can be selected using the drive selection switch and the following modes are switched automatically based on the driving conditions in conjunction with normal mode/SPORT mode. (with drive selection switch)
AAS (Active Adaptive Shift) mode: Automatically controls the optimum shift point according to the road conditions and the driver operation.
High ATF temperature mode: When the ATF temperature rises to a high temperature, the engine torque is restricted so that the increase in ATF temperature is suppressed to protect the transaxle.
AAS (Active Adaptive Shift) mode operation
When SPORT mode is selected, the AAS selects a lower gear compared to when normal mode is selected, and maintains it for a longer period of time. (with drive selection switch)
Accelerator pedal fully closed suddenly and returned
When the accelerator pedal is fully closed and returned at a certain speed or more, shift-up is inhibited for specified time to improve speed control and reacceleration performance.
Brake is strongly depressed
When decelerating at a certain speed or more, a lower gear is selected so that re-acceleration is performed smoothly.
During a shift change with the brake pedal depressed firmly, blipping control (synchronization to engine speed) is performed to shorten the shifting time.
When the ambient temperature is approx. 15 degrees C or less, shift down control using the brakes cannot be performed for a while after beginning to drive the vehicle.
When driving on slippery roads such as snow covered roads, the shift down control using the brakes may not operate.
When cornering
While cornering at a turn with a radius of less than a specified value, shift up is suppressed to improve vehicle speed performance while cornering and reacceleration performance after cornering.
During high degree of vehicle ascent/descent
During a certain level of vehicle ascent/descent, gears are selected appropriate to the driving conditions for driving comfort.
During ascent
While ascending a slope of a certain grade or more, slope mode control prevents unnecessary shift-up by maintaining the appropriate gear.
During descent
While descending a slope of a certain grade or more and depressing the brake pedal, the gears are appropriately shifted down according to the estimated slope angle for effective use of engine braking. As a result, frequent brake pedal operation is reduced.
AAS (active adaptive shift) operation scenario and effect
The AAS (active adaptive shift) is a mode which estimates the driving environment and driver’s intentions according to the vehicle driving conditions and the driver’s operations, and selects the optimum gear for driving.