< Previous   Next >

2014 - Mazda6 - Transmission/Transaxle

TCM [FW6A-EL]

Purpose/Function

Function Table


Control item

Main control content

Shift point control

Automatic shift control

(D position)

Driving mode

Normal mode

  • Mode selection during normal driving (without drive selection switch)

  • Normal mode selected using drive selection (with drive selection switch)

  • Performs automatic shift corresponding to vehicle speed and accelerator pedal depression amount

SPORT mode

(with drive selection switch)

  • SPORT mode selected using drive selection

  • Performs automatic shifting corresponding to vehicle speed and accelerator pedal depression amount

  • Lower gear is selected than while in the Normal mode

Active Adaptive Shift (AAS) mode

  • Unnecessary shift up is suppressed for several seconds by maintaining the gear corresponding to the operation speed at which the accelerator pedal is released

  • The optimum gear on the low vehicle-speed side is selected and shift down is executed corresponding to the operation force at which the brake pedal is depressed

  • During cornering, shift up is suppressed in preparation for acceleration after cornering

  • In regions of high elevation, the optimum gear is selected corresponding to the environment

  • The slope is estimated in the TCM to select the appropriate gear for ascent and descent

  • When SPORT mode is selected, the AAS selects a lower gear compared to when normal mode is selected, and maintains it for a longer period of time (with drive selection switch)

High ATF temperature mode

  • Controls engine torque when the ATF temperature is high

Manual shift control

(M position)

  • When M position is selected, manual shifting is prioritized according to the driver’s shift up/shift down operation.

Shift pressure control

Line pressure control

  • Controls line pressure with high accuracy and fine control corresponding to engine load conditions and vehicle driving conditions

Direct electric shift control

  • Performs direct, electronic control of clutch engagement pressure appropriate to engine load conditions and vehicle driving conditions

Learning control

  • Learns engine performance changes and transaxle deterioration over time to optimally correct clutch engagement pressure

Torque converter clutch (TCC) control

  • Based on adoption of full range TCC control, active TCC control directly after acceleration from stop

  • By gradually engaging/disengaging TCC piston, shock during operation is reduced

  • Implements TCC control when accelerator pedal is fully closed for improved fuel economy and emission performance

Engine-transaxle integration control

  • Optimally controls engine output torque when shifting

  • Calculates optimum clutch engagement pressure according to engine output torque

On-board diagnostic system

  • Main part of transaxle control includes self-diagnosis function. In case of malfunction, automatic transmission warning light illuminates to alert driver, and DTC is stored in TCM

  • When transaxle malfunction is determined resulting from on-board diagnostic test, system control is switched to prevent any dangerous situation while driving


Construction

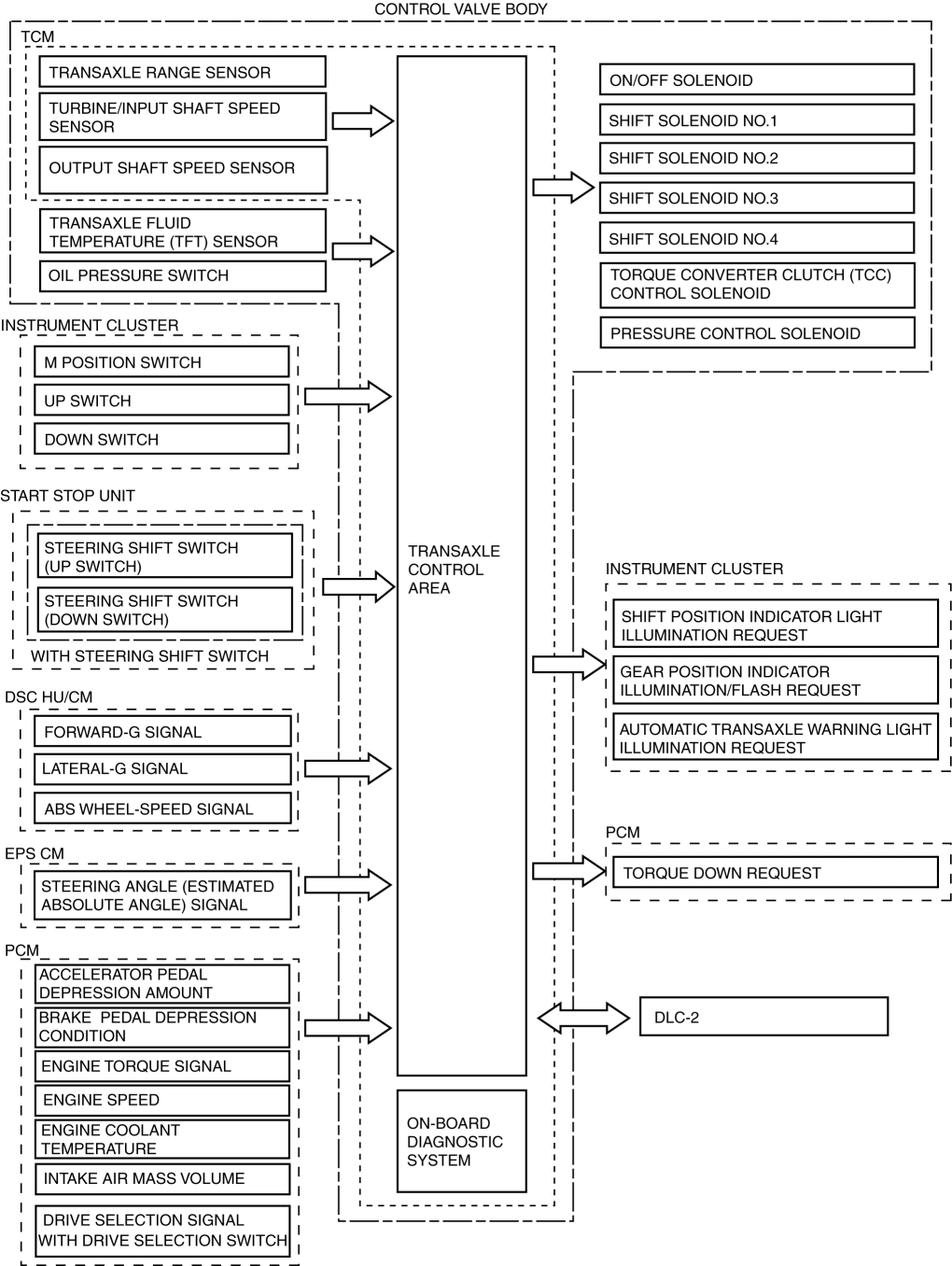
Block diagram

Operation

Correlation between control and input/output parts



< Previous   Next >
Back to Top
© 2012 Mazda North American Operations, U.S.A.