< Previous   Next >

2014 - Mazda6 - Transmission/Transaxle

SHIFT POINT CONTROL (MANUAL SHIFT CONTROL) [FW6A-EL]

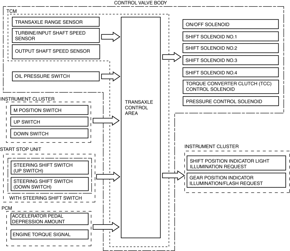
Outline

Construction

Operation

Shifting operation and manual transmission

Shift operation

Gear

Gear shift enabled/disabled

Shift-up operation

Operates once

1GR to 2GR

Enabled when both driving and stopped

2GR to 3GR

Enabled when driving at specified vehicle speed or more

3GR to 4GR

4GR to 5GR

5GR to 6GR

Operates 2 times consecutively

1GR to 3GR

2GR to 4GR

3GR to 5GR

4GR to 6GR

Operates 3 times consecutively

1GR to 4GR

2GR to 5GR

3GR to 6GR

Operates 4 times consecutively

1GR to 5GR

2GR to 6GR

Shift-down operation

Operates once

6GR to 5GR

Enabled when driving at specified vehicle speed or less

5GR to 4GR

4GR to 3GR

3GR to 2GR

2GR to 1GR

Operates 2 times consecutively

6GR to 4GR

5GR to 3GR

4GR to 2GR

3GR to 1GR

Operates 3 times consecutively

6GR to 3GR

5GR to 2GR

4GR to 1GR

Operates 4 times consecutively

6GR to 2GR

5GR to 1GR


2nd gear fixed mode
Direct mode (with steering shift switch)

JM1 GJ1***** 100001—116011

JM1 GJ1***** 116012—


< Previous   Next >
Back to Top
© 2012 Mazda North American Operations, U.S.A.