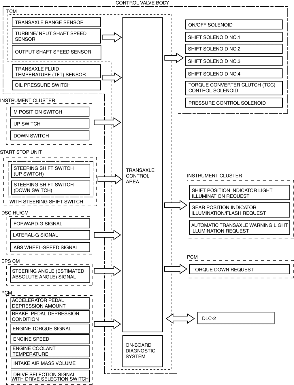
In the electronic control system, the TCM calculates the control content based on signals from each type of sensor and switch to operate output parts such as each solenoid. In consideration of suppressed shift shock, smooth driving, and improved fuel economy, the TCM performs controls so as to maintain the optimum driving performance in response to the vehicles driving scenario.
Block diagram